Fast and Accurate Static Analysis

Fast and Accurate Static Analysis
Identify security vulnerabilities in source code during the early stages of your application's lifecycle.
HCL AppScan Source is a SAST solution with advanced security testing capabilities for AppSec program managers, security analysts, and development teams. It can be used as a desktop application, an IDE plugin, or an automation tool to achieve seamless integration into SDLC workflows. With AI-driven capabilities—such as Intelligent Finding Analytics (IFA) and Intelligent Code Analytics (ICA)—it expands code coverage, reduces false positives, and highlights the most critical issues.
Benefits

Benefits
- Automatically identify and prioritize misconfigurations and secrets in IaC files
- Lower costs by finding vulnerabilities earlier in the development process
- Reduce time and effort to accurately find vulnerabilities with IFA (by reducing false positives by up to 98%)
- Easy scalability and adoption across teams, enabled by containerized deployment of the scanner
- Integrate with IDEs and CI/CD testing tools for automated SAST
- Centralize policy management and reporting
- Maintain full control by configuring vulnerability scanning, storage, and analysis entirely within your own infrastructure
Featured Resources


Find More Vulnerabilities Than Ever Before with the new HCL AppScan Version 10.3.0


Think You Can’t Get No SAST-isfaction? Think Again
Features
HCL AppScan Source identifies security vulnerabilities in source code during the early stages of your application lifecycle using static application security testing (SAST). It builds automated security into development by integrating security source code analysis during your build process. HCL AppScan Source scans, triages, and manages security policies and prioritizes results for remediation.
Improve Visibility Through Integration
HCL AppScan Source easily integrates with IDEs (integrated development environments), build management tools, and DTS (defect tracking systems) — providing the right people with the right level of information. It accommodates a broad portfolio of large and complex applications across a wide range of programming languages, through the unique “bring your own language” (BYOL) capability.
Reduce Time and Effort with Intelligent Finding Analytics (IFA)
HCL AppScan Source helps reduce false positives in your static application security testing findings by up to 98% with its IFA capabilities, and it points you towards the findings that are most critical and should be addressed first. This reduces the need for security experts to spend time reviewing findings for false positives before sending them to developers. The time from identification to remediation is improved, reducing the overall cost of fixing security vulnerabilities.
Enhance Reporting, Governance and Compliance Capabilities
HCL AppScan provides visibility into security and compliance risks presented by identified security issues. It delivers a variety of security compliance reports, including CWE Top 25, DISA Application Security and Development STIG, OWASP Mobile 10, OWASP API 10, OWASP Top 10, Payment Card Industry Data Security Standard, and Software Security Profile report. HCL AppScan Source also integrates with HCL AppScan Enterprise’s reporting and management capabilities.
Frequently Asked Questions
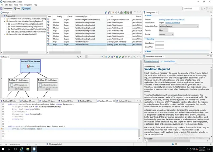
How HCL AppScan Source Works?
HCL AppScan Source operates as a powerful static analysis tool designed to help development teams identify vulnerabilities directly within their source code. By scanning for security flaws such as SQL injection and cross site scripting, the tool uncovers potential security issues before they can be exploited. Developers benefit from real time feedback, allowing them to address security flaws as they write code, which streamlines the remediation process and improves code quality. HCL AppScan Source seamlessly integrates with popular version control systems and continuous integration pipelines, making it easy to embed security testing into existing development workflows. This integration ensures that security assessments are part of every code change, helping teams detect vulnerabilities early and maintain a strong security posture throughout the software development lifecycle.
How can I effectively implement SAST in my development process?
Integrate SAST early in your Software development life cycle—within IDEs and CI/CD pipelines—to catch issues as code is written. Use AI-powered tools like HCL AppScan Source to reduce false positives and prioritize critical risks. Customize scan policies, automate testing, and align results with developer workflows for faster, more accurate remediation.
How do SAST tools help detect and remediate critical vulnerabilities in application security?
Detecting critical vulnerabilities is a cornerstone of effective application security testing. SAST tools are specifically designed to identify critical vulnerabilities—such as buffer overflows, insecure data handling, and improper input validation—directly within the source code. Through comprehensive static analysis, these tools uncover potential security flaws and provide detailed reports that guide developers in prioritizing and fixing vulnerabilities. By integrating SAST tools into the development process and leveraging continuous integration (CI) and continuous deployment (CD) pipelines, organizations can enable continuous security testing. This approach ensures that critical vulnerabilities are identified and addressed early, reducing the risk of security breaches and supporting the delivery of secure software. Continuous security testing with SAST tools helps maintain a robust security posture throughout the software development lifecycle.
Hi, I am HCLSoftware Virtual Assistant.